KafkIO
The Fast, Easy Apache Kafka™ GUI, for Engineers and Administrators
Available on macOS, Windows and Linux
Download v2.0.13
Release Notes
Easy & Powerful
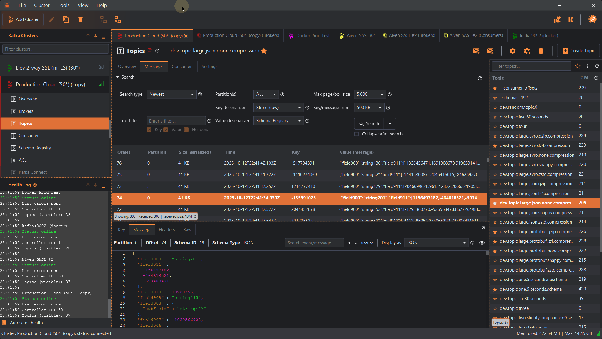
KafkIO is designed for easy, fast, enjoyable use. It only takes a few clicks before you're exploring your Kafka clusters. No web servers, configuration files, clunky installation, Docker, or funky licensing!
Seamlessly create/edit/delete/dump/clear topics & settings, produce messages, advanced search and streaming with text, offset, and date range criteria, tweak offsets, delete consumers, browse/create/update schemas. Easily manage access control lists (ACLs). Edit broker settings. View your data a variety of ways. Manage Kafka Connect connectors, and ksqlDB (with a flexible KSQL editor).
Troubleshoot issues with a clear view into broker, topic, ksqlDB, connector and consumer configuration, with live statistics such as partition skew, out-of-sync replicas, consumer lag, etc.
Native for Your System
KafkIO is built for macOS, Windows and Linux. It loads fast, it responds quickly, and it is convenient.
KafkIO on macOS is a native and familiar experience. With a sleek and simple interface, KafkIO meets Apple UI standards, all while using native macOS features. KafkIO is compatible with ARM (Apple Silicon) or x86 Apple machines!
The KafkIO Windows UI is fully Windows 7/10/11 ready, but will work on older versions of Windows too.
On Linux, KafkIO has been carefully crafted to follow the GNOME Human Interface Guidelines and features.
Configuration & Security
KafkIO is fully compatible with cloud platforms like Confluent Cloud, Aiven, Azure Event Hubs & Amazon MSK, etc., as well Kubernetes with Strimzi.
Behind a proxy? Don't want to see help info pop-ups? Prefer light theme? Need to import custom certs? Want to export your configuration? KafkIO is configurable without getting in your way.
Easily configure and test connections to complex cluster configurations, with mTLS and SASL, etc.
For SSL-secured clusters, KafkIO supports all common key types, for your convenience: JKS (Java Keystore), X.509 (i.e., CRT / PEM), or P12 (i.e., PFX, PKCS12).
Out-of-the-box, KafkIO handles Confluent Schema Registry and the Protobuf, JSON Schema, and Avro formats and all compression types. Manage all of your schemas with ease.
KafkIO helps you view, define and manage ACLs for consumers, producers, and Kafka Streams applications.
Freely Available &
Community-Focused
KafkIO is a mature & powerful tool. Through your adoption and feedback, KafkIO will continue to evolve the most useful, easy-to-use Kafka UI — the one-stop Kafka tool for the occasional-use engineer whom simply uses Kafka as part of a development stack, to the full-time Kafka administrator.
Our engineering team takes all feedback on board to build new features and functionality, quickly and reliably.










